Changing user availability
When creating a new user in RAYVN, you can choose which level of availability you want that user to have.
In the same way, you can set up a hierarchy for groups in RAYVN, you can choose how much access a user can have.
The levels of availability for a user you can choose between are:
- Global: Global users are available in all groups.
- Regional: Regional users are also available in their own group's subgroups.
- Local: Local users are only available in their own groups.
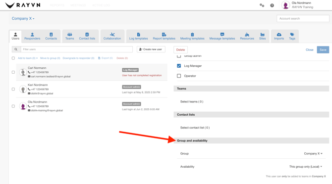
To manage a user's availability, go to "Settings", and click on "Account settings".

From there, go to "Users", and select the user you want to manage.

Click on "Group and availability" and select the level of availability you want the user to have.
When you are done, click "Save", and the changes will be saved.