Betygningen av "synlighet" i RAYVN
Denne artikkelen er relevant for brukere med en administrator-tilgang.
Denne artikkelen eller funksjonaliteten er ikke relevant dersom deres konto ikke er satt opp med en gruppestruktur.
RAYVN har et konsept som kalles "synlighet", som brukes på elementer for å gjøre dem mer eller mindre tilgjengelige i en konto dersom man opererer med en gruppestruktur.
Kort fortalt er det et kriterium som kan gjøre at noe i kontoen blir tilgjengelige for alle grupper, noen grupper, eller bare én gruppe.
F.eks kan en loggmal være tilgjengelig for bruk for alle grupper. "Synlighet" kan gjøre det mulig å spare mye tid på oppretting og administrering av elementer, slik at man slipper å opprette de samme elementene individuelt i hver eneste gruppe i kontoen. Det er en måte å dele innhold internt på.
Dersom deres konto ikke er satt opp i et gruppehierarki, er det helt irrelevant hvilken grad av synlighet du velger å bruke på elementer.
Synlighetsnivå kan settes for de fleste elementer i kontoinnstillingene, og indikerer hvilke brukere som kan ta elementet i bruk. Å gjøre et element mer "synlig" for andre grupper betyr ikke at brukere i de andre gruppene vil kunne gjøre endringer på det gjeldende elementet.
Endringer kan bare gjøres på elementet fra den gruppen som elementet ligger i.
Nivåer av synlighet
I RAYVN finnes det tre nivåer av synlighet:
Lokal: Elementer med lokal synlighet er bare tilgjengelige i den gruppen som elementet ligger i.
Regional: Regionale elementer kan benyttes av brukere i den gruppen elementet ligger, og alle undergrupper av denne gruppen.
Global: Globale elementer kan benyttes av alle brukere i alle grupper i kontoen.
Et eksempel på deling av elementer gjennom "synlighet"
På bildet ser vi en konto med en Hovedgruppe og to undergrupper.
Loggmalen som ligger i "Hovedgruppe" ligger inne med Lokal synlighet. Det vil si at den bare kan benyttes av "Hovedgruppe".

Dersom vi endrer synligheten til loggmalen til "Regional", vil både Undergruppe 1 og Undergruppe 2 kunne ta den i bruk. Slik ser det ut da i Undergruppe 2:
Gjør personell tilgjengelig for flere grupper
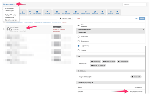
Her er et eksempel av "Hovedgruppe" med to undergrupper som heter "Undergruppe 1 "og "Undergruppe 2".
I "Hovedgruppe" finner vi en bruker som heter "Anna Hansen", og denne brukerens synlighet er satt som "Global". Dette betyr at "Anna" kan legges til i lag og logger i alle andre grupper i organisasjonen.

Fra "Undergruppe 2", vil da brukerne i denne gruppen kunne se at "Anna" er synlig for dem, selv om hun ligger i "Hovedgruppe".
Hun kan ikke endres eller administreres fra "Undergruppe 2", men hvis en admin i "Undergruppe 2" ønsker å legge henne til i ett av deres lag, ville de kunne gjøre det.
Brukerne i "Undergruppe 2" vil også kunne kalle henne inn i deres logger ved å legge henne til som en individuell person, eller som del av et av deres lag.
